If you have trouble tracking your data, here are 3 easy steps to fix your problem
If you have been diligently using Google Analytics and Adwords reports to track the performance of your ads and website to help optimize bids and increase conversion – good for you!
Yet you may see quite a bit of discrepancy in your data. Besides the frustration and confusion, it also makes you wonder whether you’re doing your tracking correctly. There are many factors that affect the consistency and accuracy of these reports, and not all of them are under our control.
However, if you dial in a few things, and get a better understanding of what these reports mean, you’ll be able to get a much clearer picture of your data.
So let’s look into what’s preventing you from accurately tracking your data, and what you can do right away to improve the accuracy and relevance of your reporting:
1. Lack of Tracking
If you aren’t tracking data, data won’t track you down.
To make sure you have the right data, the first thing you need to do is set up accurate tracking. Here’s how:
Replace Email Address With Contact Form
When a visitor contacts you via an email address listed on your website, you lose the ability to track that interaction.
To track all of the contact originating from your website, replace all direct email (i.e. by listing an email address) with a contact form. That will allow you to assign a value to the action.
Having a form on the contact page on your website as a primary CTA is a great start. You also need to audit your website to make sure all email addresses listed in other locations are replaced with a trackable form, or a CTA that links to a form page.
Use Website Call Tracking
Conversions that happen on phone calls are notoriously difficult to track because they don’t happen online.
There are third party call tracking services, but the information gathered is not granular enough to offer insights at the keyword level. Not to mention, it’s hard to get usable data because of the restrictive time frames since these tracking companies rotate out phone numbers every 12-24 hours.
Of course, you can just ask the callers how they heard about your business, but manual tracking is error-prone. Not to mention, someone on your staff has to enter the information manually into a database for future reference.
Thankfully, Google has come to the rescue – at least for AdWords users. Its Website Call Tracking function dynamically replaces the phone number on your website for traffic that comes from an AdWords ad.
Even though it doesn’t report calls from other sources, it’s a valuable tool for heavy AdWords users. In addition, the phone number is valid for 6 months. So you can track conversion over a longer timeframe, and get a more accurate picture of the conversion rate.
Set Up AdWords Call Tracking
Google also offers an option called Call Extension for advertisers to include phone numbers in their ads. Then customers can simply tap and call directly from their smartphones.
With this feature, you’ll be able to track the performance of an ad by seeing how many people get in touch with you through that number. It’s a great indicator of how well your ads are performing.
This feature is particularly suitable for service providers in the “emergency” industry, e.g. locksmith, plumber, DUI lawyer, etc. However, it may not be helpful if you need customers to visit your website before getting in touch.
Track eCommerce Events With Google Analytics
Many advertisers aren’t tracking their eCommerce events properly to correlate sales data with website usage data such as sessions, bounce rate, traffic source, and landing page.
To track all the events that lead up to a conversion, audit and setup Google Analytics, and make sure you’re using the right script to pull in the exact information that’s useful to you.
Many open-source or hosted shopping cart providers have integrated streamlined eCommerce tracking into their software. It may suffice for some, but if you need more granular information, you may have to write your own scripts.
2. Discrepancies
The good news is, you have tracking set up, and you’re getting data.
The bad news is, the numbers aren’t adding up, and you’re pulling your hair out.
Here are some reasons behind these discrepancies, and what you can do about them:
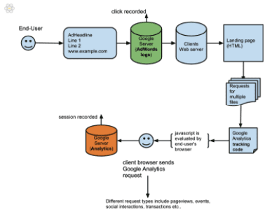
Analytics Sessions And AdWords Clicks Don’t Match
You might expect Clicks from AdWords and Sessions from Google Analytics to match, but that’s not necessarily the case.
These two metrics actually track slightly different things.
Long story short, a click is recorded the moment someone clicks on an ad. However, there are a few more checkpoints and requirements that need to take place before a session is recorded.
Also, keep in mind that a click is a one-time event, and a session occurs over the duration of a visit. For example, if a visitor clicks on an ad once, and clicks again without waiting for the page to be fully loaded, there’ll be a discrepancy between Clicks and Sessions.
Discrepancy Between Revenue and Total Conversion Value
It is, of course, rather disturbing when the Revenue in your Google Analytics (GA) data is not matching up with the Total Conversion Value in AdWords.
Don’t worry, it’s simply because they’re calculated differently. While Revenue in GA is always revenue, Total Conversion Value can be revenue, (if the data is pulled from GA), or an assigned value, which is the same for every type of conversion.
If you want these two metrics to match, you can simply set up the Auto-Tagging feature in AdWords to have your GA Revenue data displayed in AdWords.
The exact method you use is not as important as the fact that you’re measuring your Total Conversion Value. This is the key indicator for the performance of all your keywords, ads, and campaigns to help you optimize your bidding strategy.
Inaccurate Tracking Due To SSL Encryption Switch
Many hosted websites have added an SSL certificate as an effort to prevent cyber attacks. If the setting in Google Analytics was not updated when a website made the migration from an HTTP to an HTTPS protocol, a discrepancy in data will occur.
To update your settings, log into your Google Analytics dashboard, and go to Admin > Property Settings. There, you can change the protocol under Default URL.
Inaccurate tracking caused by such protocol migration can also happen when an advertiser forgets to update the target URL of an ad to point to the new HTTPS protocol.
Even though a server-side redirect will send the visitors to the right page, information will be lost during the redirection, and cause a variety of discrepancies, such as traffic being attributed to the wrong source.
3. Limited View
By default, most reporting platforms are set to show a limited set of data so you’re often looking at a partial view of the total reporting available.
To make sure you’re getting the right kind of data for analysis and optimization, here are a couple of things to keep in mind:
Attribution
Conversion often happens after multiple visits to your website. AdWords’ Attribution Model can help you understand the impact of various keywords on the conversion rate in your marketing funnel.
These attribution models include first click, last click, linear, time decay, and position-based. They assign different weight to keywords responsible for getting the “click” at different points along a purchasing path.
Meanwhile, cross-device attribution gives you insights into how your customers use technology differently as they near the conversion event.
Applying a different model to your data will likely produce different interpretations, so make sure you apply the same attribution model if you want to, “compare apples to apples.”
Multi-Channel Funnels
If you dig deeper into your analytics and look at Multi-Channel Funnels Attribution (MCFs), you’ll realize that it’s different from a standard Google Analytics report. Specifically, it interprets and reports direct traffic differently.
The reason for the difference is that MCFs do not take campaign cookies into account when reporting direct traffic. Because of this, they often have a larger “last interaction” conversion value for direct traffic when compared to the corresponding traffic source in other GA reports.
Again, there’s no one “right” report to use. Just make sure you’re analyzing the same kind of report from month to month so you can, “compare apples to apples.”
GA Isn’t a Crystal Ball, But…
There are many factors affecting the consistency of reporting, and it’s rarely 100% accurate. However, you can implement proper tracking, reconcile the discrepancies, and be consistent with the kind of report you’re analyzing from month to month. Then you’ll be able to get a better picture of your traffic and visitors’ behavior and improve your sales and conversion.
from Blog – Smart Insights http://www.smartinsights.com/digital-marketing-strategy/tracking-data-inaccurate-fix/
via Tumblr http://euro3plast-fr.tumblr.com/post/165359284699




No comments:
Post a Comment